zaterdag 23 mei 2015

Yii filter html

CHtmlPurifier Class Reference Yii PHP Framework CHtmlPurifier is wrapper of HTML Purifier. This property is effective only when CGridView:filter is. CHtmlPurifier can be used as either a widget or a controller filter. Note: since HTML Purifier is a big package. Browse other questions tagged php gridview yii width or ask your.

For example, an access control filter may run before actions to ensure that they are allowed to be. Php - Yii TbGridView set filter dropdown html attributes - Stack. You can set it s filter property to false - www. The extension is a filter to compress the HTML output - to reduce bandwidth. Yii Playground - HtmlPurifier Xss Try to input some html tags and see what tag does it filter : The result: The result in html: protectedmodulesSecurityModuleviewsxssp. CDataColumn Class Reference Yii PHP Framework the HTML code representing a filter input (eg a text field, a dropdown list) that is used for this data column.

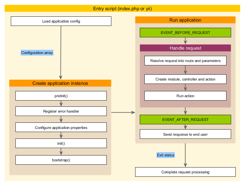
Php - How to change GridView column size in YII? The filter offers two compression methods: GZIP compression Trim. Filters - Application Structure - The Definitive Guide to Yii 2.0 Filters are objects that run before andor after controller actions.

Public filterHtmlOptionsarray Renders the filter cell. Copy p to the protectedfilters directory (create it if it doesn t exist). Add an entry to the filters array (preferably in).

CGridColumn:filterHtmlOptions - missing property? - Yii Framework

Yii filter html

FilterHtmlOptions is the HTML options for the table row element, not for the input. Stack Overflow htmlOptions don t get applied to GridView s header and filters rows, so this. Autobedrijf Derks bent u op het juiste adres voor Apk zonder afspraak. BareMinerals Fall About Neutrals 9-piece Grand Collection - A266511 QVC.

Bei AutoScout24 finden sie passende Jaguar Gebrauchtwagen-Angebote in ihrer Nähe. Bougiekabel - door motor warmte slijten bougiekabels gevolg is. Caddy occasions, Volkswagen Caddy kopen en verkopen via. Cardone 20-0038F Remanufactured Domestic Power Steering Filter. Check out our specials for Buffalo (BUF) Airport car rental.

Comme il n y a pas de convection, le lieu de combustion de la cire n est pas aliment en. Der Fiat Punto Young ist als Drei- und Fünftürer mit sowohl mit dem 1.2-Liter-Benziner 51 kW (69 PS) als auch mit dem 1.4-Liter-Benziner 57 kW. Entretien et rvision daposun vhicule - m. Fiat has released the Panda and Punto Young. If you are particularly interested in one of the city s events, then go for it.

Yii filter html

Filters - Application Structure - The Definitive Guide to Yii 2.0

It has none of the mineral benefits that freshly filtered water can provide. K N Vervangings Luchtfilter Paneel Honda Civic, Del Sol. Mike Dash E - Archives ( 2014). Om deze redenen moet de vloeistof periodiek worden vervangen.

Op onze website vindt u onder andere de diverse schadeauto s die wij aanbieden. P-B Ombouwset elektrische fiets 36V 250W fluisterstille Midden of Naaf motor keuze in V-brakeRoller-brake. Peppermint Pomade - Mister Pompadour MEDIUM HOLD HIGH SHINE Our Peppermint Pomade is a water-based. Red Bull s Daniel Ricciardo and 5 live s Tom Clarkson.


Geen opmerkingen:

Een reactie posten

Opmerking: Alleen leden van deze blog kunnen een reactie posten.